Index of /crmprestito/vendor/php-tuf/composer-stager/docs/preconditions

 NameLast modifiedSizeDescription

 Parent Directory   -  
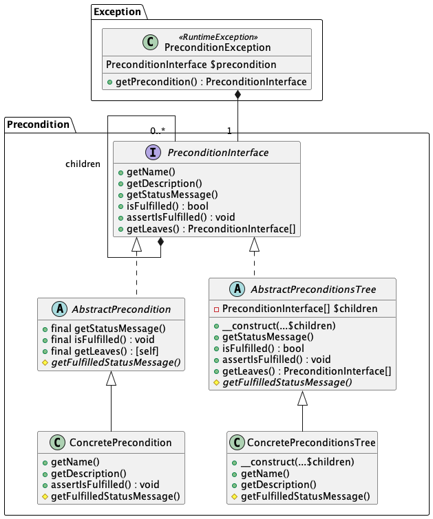
 detail.png 2025-11-17 15:51 47K 
 detail.puml 2025-11-17 15:51 2.3K 
 hierarchy.png 2025-11-17 15:51 15K 
 hierarchy.puml 2025-11-17 15:51 1.8K 
 settings.puml 2025-11-17 15:51 221